Download Database & Server 9.5.444 for Windows

  • Download SoftTree SQL Assistant 9.5.444 Free Full Activated
  • Download SoftTree SQL Assistant 9.5.444 Free Full Activated
  • Download SoftTree SQL Assistant 9.5.444 Free Full Activated

Free download SoftTree SQL Assistant 9.5.444 full version standalone offline installer for Windows PC,

SoftTree SQL Assistant Overview

SoftTree SQL Assistant 9.5 can boost your database development productivity by 300%. SQL Assistant supports all major databases. It is shipped pre-configured with support for Oracle, Microsoft SQL Server, IBM DB2, MySQL, PostgreSQL, Amazon Redshift, IBM Netezza, Teradata, Pivotal Greenplum, SQLite, SAP (Sybase) ASE and SQL Anywhere. Other major features include full-featured source control interface supporting Git, Subversion, Perforce, and Microsoft Team Foundation Server code repositories. Graphical Database Modeling and Dependencies, Code and Data Generation, Database Unit Testing, and many other. Many users have stated they don't know how they can code and manage their databases without SQL Assistant. To get a better idea of what it can do for you, download the trial and check it for yourself.

Features of SoftTree SQL Assistant

Triples SQL developer productivity
Improves code quality and accuracy
Provides unmatched intelligent SQL code intellisense features
Provides interactive SQL reference and SQL code assistance systems
Provides advanced SQL code formatters and beautifiers; SQL syntax validation, code structure views for fast code navigation, and more…
Provides integrated database source code control interface
Provides integrated real-time code syntax and spell checker
Provides integrated real-time code performance analyzer
Provides multi-server code execution, scheduling, multi-server code and data search and replace
Provides user extendable comparison engine for schema, database, and jobs comparison
Supports 14 major database systems and their SQL dialects
Provides integrated real-time code performance analyzer
Provides integrated code and data generators, unit testing and load testing framework
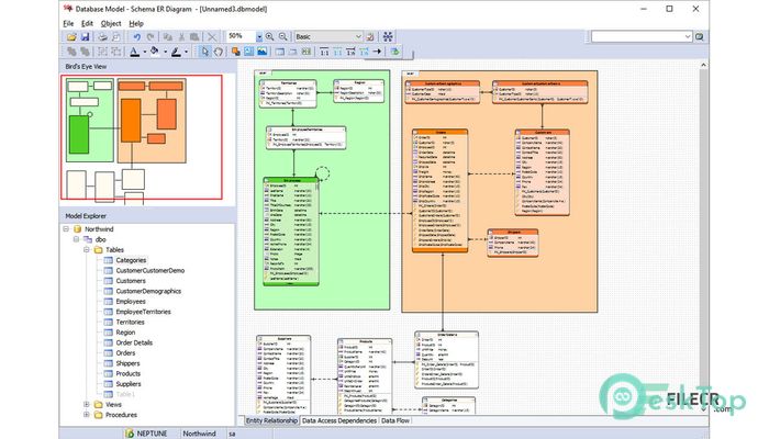
Provides graphical database modeling
Integrates with many SQL and non-SQL editors
Provides full featured integrated multi-database development environment
Fast and has small disk and memory footprint
Can be easily installed without interrupting any existing processes and used immediately

System Requirements and Technical Details

Oracle 8i, 9i, 10g, 11g, 12c
Microsoft SQL Server 2000, 2005, 2008, 2012, 2014, 2016
Microsoft SQL Azure 11.x, 12.x
DB2 UDB 7.x, 8.x, 9.x, 10.x, 11.x
DB2 UDB for iSeries 5.x, 6.x, 7.x
MySQL 5.x
SAP Adaptive Server Enterprise (Sybase ASE) 12.x, 15.x, 16.x
SAP SQL Anywhere (Sybase ASA) 9.x - 16.x
PostgreSQL 8.x, 9.x
Amazon Redshift
Teradata 14.x, 15.x
IBM Netezza 7.x
Pivotal Greenplum 4.x
SQLite 3.x
Microsoft Access 2003, 2007, 2010, 2013

Comments

Database & Server 9.5.444 icon
49.06 MB
Zip password: 123
Program details
  • Program size
    49.06 MB
  • Version
    9.5.444
  • Program language
    multilanguage
  • Last updated
    Before 1 Year
  • Downloads
    607
Report a problem in downloading
Download link for : : SoftTree SQL Assistant
Contact our support team on our Facebook page to solve your problem directly go to the contact page