Download Programing v18.4.0.272 for Windows

  • Download Blumentals Rapid PHP 2025 v18.4.0.272 Free Full Activated
  • Download Blumentals Rapid PHP 2025 v18.4.0.272 Free Full Activated
  • Download Blumentals Rapid PHP 2025 v18.4.0.272 Free Full Activated

Free download Blumentals Rapid PHP 2025 v18.4.0.272 full version standalone offline installer for Windows PC,

Blumentals Rapid PHP 2025 Overview

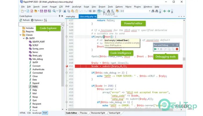
Rapid PHP editor is a faster and more powerful PHP code editor for Windows combining features of a fully-packed PHP IDE with the speed of Notepad. Rapid PHP is the complete all-in-one software for coding PHP, HTML, CSS, JavaScript, and other web development languages with tools for debugging, validating, reusing, navigating, and formatting your code. It supports HTML, CSS, JavaScript, PHP, Smarty, XML, SQL, Apache, and more. xDebug PHP debugger, real-time PHP checker, spelling checker, W3 HTML, and CSS validator, JSLint JavaScript checker. Edit directly on your web server or publish local development copy updates with a single click.

Features of Blumentals Rapid PHP 2025

The fastest PHP editor / IDE
Powerful syntax highlighting Updated!
Code intelligence Updated!
Powerful editor
HTML5 and CSS3 ready Updated!
Powerful CSS features Updated!
Advanced search and replace
Smarty & framework support
Debugger & validators Updated!
Direct FTP/SFTP/FTPS Updated!
Efficient code re-use
Loads of tools

System Requirements and Technical Details

Supported OS: Windows 11, Windows 10, Windows 8.1, Windows 7
RAM (Memory): 2 GB RAM (4 GB recommended)
Free Hard Disk Space: 200 MB or more

Comments

Programing v18.4.0.272 icon
120.51 MB
Zip password: 123
    Old versions
Program details
  • Program size
    120.51 MB
  • Version
    v18.4.0.272
  • Program language
    multilanguage
  • Last updated
    Before 2 Days
  • Downloads
    784
Report a problem in downloading
Download link for : : Blumentals Rapid PHP 2025
Contact our support team on our Facebook page to solve your problem directly go to the contact page